External Memory Interface Handbook Volume 2: Design Guidelines: For UniPHY-based Device Families
ID
683385
Date
3/06/2023
Public
1. Planning Pin and FPGA Resources
2. DDR2 and DDR3 SDRAM Board Design Guidelines
3. Dual-DIMM DDR2 and DDR3 SDRAM Board Design Guidelines
4. LPDDR2 SDRAM Board Design Guidelines
5. RLDRAM II and RLDRAM 3 Board Design Guidelines
6. QDR II/II+ SRAM Board Design Guidelines
7. Implementing and Parameterizing Memory IP
8. Simulating Memory IP
9. Analyzing Timing of Memory IP
10. Debugging Memory IP
11. Optimizing the Controller
12. PHY Considerations
13. Power Estimation Methods for External Memory Interfaces
1.1.1. Estimating Pin Requirements
1.1.2. DDR, DDR2, and DDR3 SDRAM Clock Signals
1.1.3. DDR, DDR2, and DDR3 SDRAM Command and Address Signals
1.1.4. DDR, DDR2, and DDR3 SDRAM Data, Data Strobes, DM/DBI, and Optional ECC Signals
1.1.5. DDR, DDR2, and DDR3 SDRAM DIMM Options
1.1.6. QDR II and QDR II+ SRAM Clock Signals
1.1.7. QDR II and QDR II+ SRAM Command Signals
1.1.8. QDR II and QDR II+ SRAM Address Signals
1.1.9. QDR II and QDR II+ SRAM Data, BWS, and QVLD Signals
1.1.10. RLDRAM II and RLDRAM 3 Clock Signals
1.1.11. RLDRAM II and RLDRAM 3 Commands and Addresses
1.1.12. RLDRAM II and RLDRAM 3 Data, DM and QVLD Signals
1.1.13. LPDDR2 Clock Signal
1.1.14. LPDDR2 Command and Address Signal
1.1.15. LPDDR2 Data, Data Strobe, and DM Signals
1.1.16. Maximum Number of Interfaces
1.1.17. OCT Support
1.1.16.1. Maximum Number of DDR SDRAM Interfaces Supported per FPGA
1.1.16.2. Maximum Number of DDR2 SDRAM Interfaces Supported per FPGA
1.1.16.3. Maximum Number of DDR3 SDRAM Interfaces Supported per FPGA
1.1.16.4. Maximum Number of QDR II and QDR II+ SRAM Interfaces Supported per FPGA
1.1.16.5. Maximum Number of RLDRAM II Interfaces Supported per FPGA
1.1.16.6. Maximum Number of LPDDR2 SDRAM Interfaces Supported per FPGA
1.2.1. General Pin-out Guidelines for UniPHY-based External Memory Interface IP
1.2.2. Pin-out Rule Exceptions for ×36 Emulated QDR II and QDR II+ SRAM Interfaces in Arria II, Stratix III and Stratix IV Devices
1.2.3. Pin-out Rule Exceptions for RLDRAM II and RLDRAM 3 Interfaces
1.2.4. Pin-out Rule Exceptions for QDR II and QDR II+ SRAM Burst-length-of-two Interfaces
1.2.5. Pin Connection Guidelines Tables
1.2.6. PLLs and Clock Networks
1.2.5.1. DDR3 SDRAM With Leveling Interface Pin Utilization Applicable for Arria V GZ, Stratix III, Stratix IV, and Stratix V Devices
1.2.5.2. QDR II and QDR II+ SRAM Pin Utilization for Arria II, Arria V, Stratix III, Stratix IV, and Stratix V Devices
1.2.5.3. RLDRAM II CIO Pin Utilization for Arria II GZ, Arria V, Stratix III, Stratix IV, and Stratix V Devices
1.2.5.4. LPDDR2 Pin Utilization for Arria V, Cyclone V, and MAX 10 FPGA Devices
1.2.5.5. Additional Guidelines for Arria V GZ and Stratix V Devices
1.2.5.6. Additional Guidelines for Arria V ( Except Arria V GZ) Devices
1.2.5.7. Additional Guidelines for MAX 10 Devices
1.2.5.8. Additional Guidelines for Cyclone V Devices
1.2.6.1. Number of PLLs Available in Intel® Device Families
1.2.6.2. Number of Enhanced PLL Clock Outputs and Dedicated Clock Outputs Available in Intel® Device Families
1.2.6.3. Number of Clock Networks Available in Intel® Device Families
1.2.6.4. Clock Network Usage in UniPHY-based Memory Interfaces—DDR2 and DDR3 SDRAM (1) (2)
1.2.6.5. Clock Network Usage in UniPHY-based Memory Interfaces—RLDRAM II, and QDR II and QDR II+ SRAM
1.2.6.6. PLL Usage for DDR, DDR2, and DDR3 SDRAM Without Leveling Interfaces
1.2.6.7. PLL Usage for DDR3 SDRAM With Leveling Interfaces
2.1. Leveling and Dynamic Termination
2.2. DDR2 Terminations and Guidelines
2.3. DDR3 Terminations in Arria V, Cyclone V, Stratix III, Stratix IV, and Stratix V
2.4. Layout Approach
2.5. Channel Signal Integrity Measurement
2.6. Design Layout Guidelines
2.7. Package Deskew
2.8. Document Revision History
3.2.1. Overview of ODT Control
3.2.2. DIMM Configuration
3.2.3. Dual-DIMM Memory Interface with Slot 1 Populated
3.2.4. Dual-DIMM with Slot 2 Populated
3.2.5. Dual-DIMM Memory Interface with Both Slot 1 and Slot 2 Populated
3.2.6. Dual-DIMM DDR2 Clock, Address, and Command Termination and Topology
3.2.7. Control Group Signals
3.2.8. Clock Group Signals
7.2.1.1. DDR2 SDRAM Controller with UniPHY Intel FPGA IP Interfaces
7.2.1.2. DDR3 SDRAM Controller with UniPHY Intel FPGA IP Interfaces
7.2.1.3. LPDDR2 SDRAM Controller with UniPHY Intel FPGA IP Interfaces
7.2.1.4. QDR II and QDR II+ SRAM Controller with UniPHY Intel FPGA IP Interfaces
7.2.1.5. RLDRAM II Controller with UniPHY Intel FPGA IP Interfaces
7.2.1.6. RLDRAM 3 UniPHY Intel FPGA IP Interface
7.2.3.1. PHY Settings for UniPHY IP
7.2.3.2. Memory Parameters for LPDDR2, DDR2 and DDR3 SDRAM Controller with UniPHY Intel FPGA IP
7.2.3.3. Memory Parameters for QDR II and QDR II+ SRAM Controller with UniPHY Intel FPGA IP
7.2.3.4. Memory Parameters for RLDRAM II Controller with UniPHY Intel FPGA IP
7.2.3.5. Memory Timing Parameters for DDR2, DDR3, and LPDDR2 SDRAM Controller with UniPHY Intel FPGA IP
7.2.3.6. Memory Timing Parameters for QDR II and QDR II+ SRAM Controller with UniPHY Intel FPGA IP
7.2.3.7. Memory Timing Parameters for RLDRAM II Controller with UniPHY Intel FPGA IP
7.2.3.8. Memory Parameters for RLDRAM 3 UniPHY Intel FPGA IP
8.2.1. Simulation Scripts
8.2.2. Preparing the Vendor Memory Model
8.2.3. Functional Simulation with Verilog HDL
8.2.4. Functional Simulation with VHDL
8.2.5. Simulating the Example Design
8.2.6. UniPHY Abstract PHY Simulation
8.2.7. PHY-Only Simulation
8.2.8. Post-fit Functional Simulation
8.2.9. Simulation Issues
9.1. Memory Interface Timing Components
9.2. FPGA Timing Paths
9.3. Timing Constraint and Report Files for UniPHY IP
9.4. Timing Analysis Description
9.5. Timing Report DDR
9.6. Report SDC
9.7. Calibration Effect in Timing Analysis
9.8. Timing Model Assumptions and Design Rules
9.9. Common Timing Closure Issues
9.10. Optimizing Timing
9.11. Timing Deration Methodology for Multiple Chip Select DDR2 and DDR3 SDRAM Designs
9.12. Performing I/O Timing Analysis
9.13. Document Revision History
9.4.1.1. Address and Command
9.4.1.2. PHY or Core
9.4.1.3. PHY or Core Reset
9.4.1.4. Read Capture and Write
9.4.1.5. Read Resynchronization
9.4.1.6. DQS versus CK—Arria II GX and Cyclone IV Devices
9.4.1.7. Write Leveling tDQSS
9.4.1.8. Write Leveling tDSH/tDSS
9.4.1.9. DK versus CK (RLDRAM II with UniPHY)
9.4.1.10. Bus Turnaround Time
9.9.1. Missing Timing Margin Report
9.9.2. Incomplete Timing Margin Report
9.9.3. Read Capture Timing
9.9.4. Write Timing
9.9.5. Address and Command Timing
9.9.6. PHY Reset Recovery and Removal
9.9.7. Clock-to-Strobe (for DDR and DDR2 SDRAM Only)
9.9.8. Read Resynchronization and Write Leveling Timing (for SDRAM Only)
10.1. Resource and Planning Issues
10.2. Interface Configuration Performance Issues
10.3. Functional Issue Evaluation
10.4. Timing Issue Characteristics
10.5. Verifying Memory IP Using the Signal Tap II Logic Analyzer
10.6. Hardware Debugging Guidelines
10.7. Categorizing Hardware Issues
10.8. EMIF Debug Toolkit Overview
10.9. Document Revision History
10.3.1. Correct Combination of the Quartus Prime Software and ModelSim* - Intel® FPGA Edition Device Models
10.3.2. Intel® IP Memory Model
10.3.3. Vendor Memory Model
10.3.4. Insufficient Memory in Your PC
10.3.5. Transcript Window Messages
10.3.6. Passing Simulation
10.3.7. Modifying the Example Driver to Replicate the Failure
10.6.1. Create a Simplified Design that Demonstrates the Same Issue
10.6.2. Measure Power Distribution Network
10.6.3. Measure Signal Integrity and Setup and Hold Margin
10.6.4. Vary Voltage
10.6.5. Use Freezer Spray and Heat Gun
10.6.6. Operate at a Lower Speed
10.6.7. Determine Whether the Issue Exists in Previous Versions of Software
10.6.8. Determine Whether the Issue Exists in the Current Version of Software
10.6.9. Try A Different PCB
10.6.10. Try Other Configurations
10.6.11. Debugging Checklist
11.2.1. DDR2 SDRAM Controller
11.2.2. Auto-Precharge Commands
11.2.3. Additive Latency
11.2.4. Bank Interleaving
11.2.5. Command Queue Look-Ahead Depth
11.2.6. Additive Latency and Bank Interleaving
11.2.7. User-Controlled Refresh
11.2.8. Frequency of Operation
11.2.9. Burst Length
11.2.10. Series of Reads or Writes
11.2.11. Data Reordering
11.2.12. Starvation Control
11.2.13. Command Reordering
11.2.14. Bandwidth
11.2.15. Efficiency Monitor
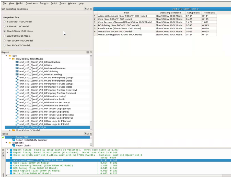
9.5. Timing Report DDR
The Report DDR task in the Timing Analyzer generates custom timing margin reports for all EMIF IP instances in your design. The Timing Analyzer generates this custom report by sourcing the wizard-generated <variation_name>_report_timing.tcl script.
This <variation_name>_report_timing.tcl script reports the following timing slacks on specific paths of the DDR SDRAM:
- Read capture
- Read resynchronization
- Mimic, address and command
- Core
- Core reset and removal
- Half-rate address and command
- DQS versus CK
- Write
- Write leveling (tDQSS)
- Write leveling (tDSS/tDSH)
- DQS Gating (Postamble)
The <variation_name>_report_timing.tcl script checks basic design rules and assumptions; if violations are found, you receive critical warnings when the Timing Analyzer runs during compilation or when you run the Report DDR task.
To generate a timing margin report, follow these steps:
- Compile your design in the Intel® Quartus® Prime software.
- Launch the Timing Analyzer.
- Double-click Report DDR from the Tasks pane. This action automatically executes the Create Timing Netlist, Read SDC File, and Update Timing Netlist tasks for your project.
- The .sdc may not be applied correctly if the variation top-level file is the top-level file of the project. You must have the top-level file of the project instantiate the variation top-level file.
The Report DDR feature creates a new DDR folder in the Timing Analyzer Report pane.
Expanding the DDR folder reveals the detailed timing information for each PHY timing path, in addition to an overall timing margin summary for the instance, as shown in the following figure.
Figure 64. Timing Margin Summary Window Generated by Report DDR Task
Figure 65. Timing Margin Summary Window Generated by Report DDR Task
Figure 66. Timing Margin Summary Window Generated by Report DDR Task
Related Information