E-Tile Transceiver PHY User Guide

ID 683723
Date 7/08/2024
Public
Document Table of Contents

2.2.12. Simplex Support

The Native PHY IP has three options for Transceiver mode: TX/RX Duplex, TX Simplex, and RX Simplex.

The simplex mode for the E-tile Native PHY IP permits one or more E-tile transceiver channels to be configured for transmit only or receive only. The unused portion of the channels (receive or transmit) is powered down to the extent permitted by the E-tile hardware operation. For some applications, only the transmitter or receiver of the high-speed serial transceiver is used. In these applications, it is desirable to power down the unused portion of the transceiver to save power.

The simplex mode applies only to PMA direct and PMA direct high data rate PAM4. RS-FEC modes and gearbox modes are not supported in simplex operation.

The interfaces to the E-tile Native PHY in simplex mode are essentially the same as in duplex mode. The unused side of the parallel data interface is terminated in simplex mode.

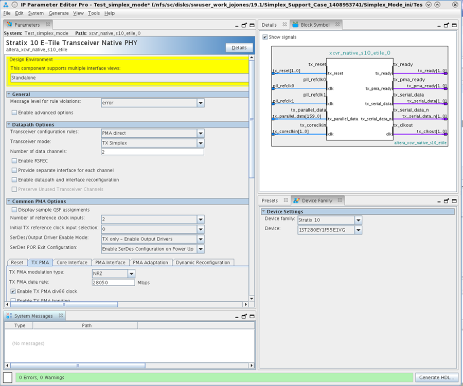
TX Simplex Mode

Select Transceiver mode > TX Simplex in the Native PHY IP GUI as shown below.

When TX Simplex is selected:
  • Set Transceiver configuration rules to PMA direct or PMA direct high data rate PAM4.
  • The RS-FEC block must be turned off.
  • Set the SerDes/Output Driver Enable Mode to one of the valid TX only selections. In the figure below, output drivers are enabled, and the PMA is set to TX only mode. The output drivers may also be disabled. This is useful for parallel loopback testing.
Figure 43. TX Simplex Mode

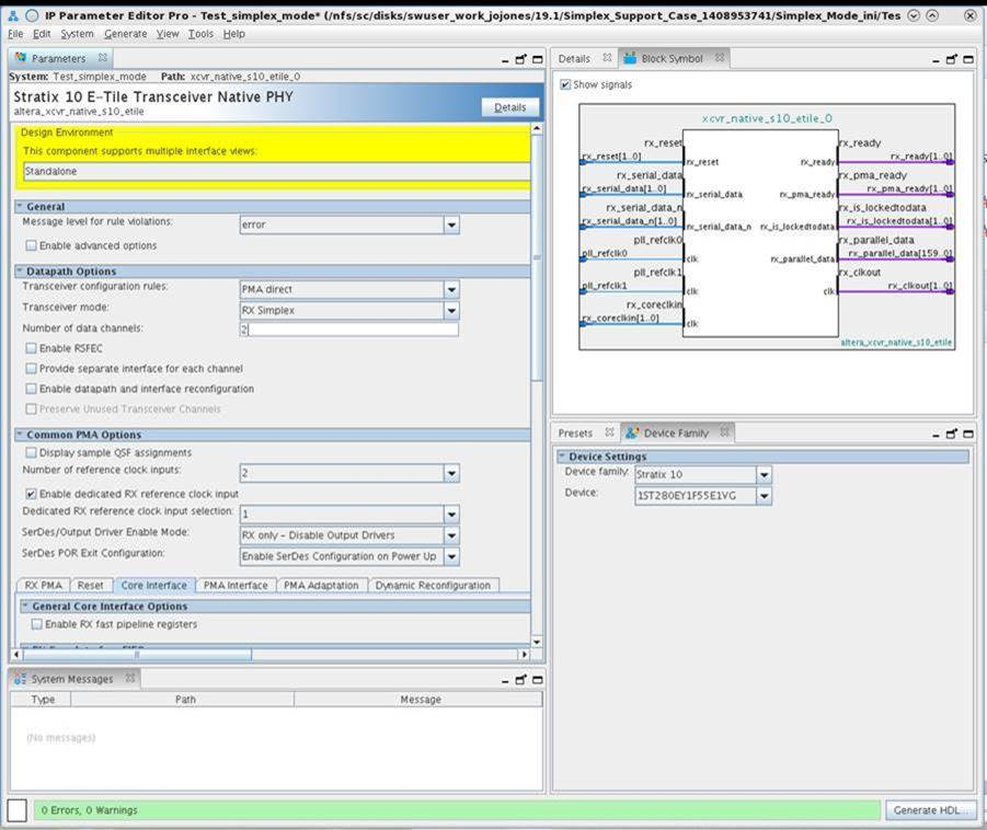
RX Simplex Mode

Select Transceiver mode > RX Simplex in the Native PHY IP GUI as shown below.

When RX Simplex is selected:
  • Set Transceiver configuration rules to PMA direct or PMA direct high data rate PAM4.
  • The RS-FEC block must be turned off.
  • Set SerDes/Output Driver Enable Mode to RX only - Disable Output Drivers.
  • The IP parameter duplex_mode is set. The valid values of this parameter are displayed in the control. The validation procedure that sets the valid parameters is ::altera_xcvr_native_s10_etile::parameters::validate_duplex_mode.
Figure 44. RX Simplex Mode

Simplex Support Parameters

Below are the specific parameters that must be set. If invalid values are supplied for these non-derived parameters, the hardware Tcl framework generates an error when the IP generation runs.

Table 36.  Simplex Support Parameters
Parameter Allowed Values Comments
Transceiver configuration rules

PMA direct

PMA direct high data rate PAM4

Specifies PMA direct or PMA direct high data rate PAM4 mode.
Transceiver mode

TX Simplex

RX Simplex

Select TX Simplex for TX simplex mode and RX Simplex for RX simplex mode.
Enable RSFEC Disable Only Disable is valid for simplex modes.
SerDes/Output Driver Enable Mode

Enable Output Drivers

Disable Output Drivers

For RX simplex mode, the Enable Output Drivers is the only mode allowed; for TX simplex mode, both Enable Output Drivers and Disable Output Drivers are allowed.