Intel® Quartus® Prime Pro Edition User Guide: Debug Tools
A newer version of this document is available. Customers should click here to go to the newest version.
7.3.1.1. Main View
The Main View GUI controls allow you to control or configure the IP on the hardware.

If you are using a toolkit, you can add or remove columns from the table in the Main View. Right-click on the table header and select Edit Columns in the right-click menu. The Select column headers dialog box is displayed where you can choose to include more columns, as shown in the following image:
Parameters Pane
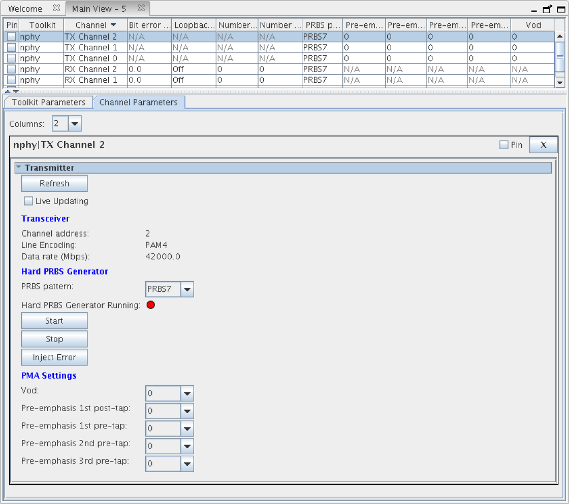
The Main View provides the Parameters pane that has two tabs, one for global parameters (those not associated with a given channel) and another for channel parameters (those associated with channels). The Channel Parameters tab is filled with per-channel parameter editors based on channel row selection in the Status Table, as shows.
Status Table Pane
The Status Table does not appear for toolkits that do not define channels. The Status Table allows you to view status information across all channels of a collection or a toolkit instance, as well as execute actions across multiple channels, as shows. You can execute bulk actions spanning multiple channels by selecting desired channels, and right-clicking and exploring the Actions sub-menu.
You can also use the Status Table to select which channel to display in the Parameters Pane. The channels you select in the Status Table are shown in the Parameters Pane. You can use the Pin setting for a channel to display the channel, regardless of the current selection in the Status Table.
If you develop your own toolkit, you can design the layout and GUI elements in the Main View using the Toolkit Tcl API. You can also define how each GUI element interacts with the hardware.