Intel® oneAPI Data Analytics Library Developer Guide and Reference
A newer version of this document is available. Customers should click here to go to the newest version.
Distributed Processing
This mode assumes that the data set is split into nblocks blocks across computation nodes.
Parameters
Centroid initialization for K-Means clustering in the distributed processing mode has the following parameters:
Parameter |
Method |
Default Valude |
Description |
---|---|---|---|
computeStep |
any |
Not applicable |
The parameter required to initialize the algorithm. Can be:
|
algorithmFPType |
any |
float |
The floating-point type that the algorithm uses for intermediate computations. Can be float or double. |
method |
Not applicable |
defaultDense |
Available initialization methods for K-Means clustering:
For more details, see the algorithm description. |
nClusters |
any |
Not applicable |
The number of centroids. Required. |
nRowsTotal |
any |
0 |
The total number of rows in all input data sets on all nodes. Required in the distributed processing mode in the first step. |
offset |
any |
Not applicable |
Offset in the total data set specifying the start of a block stored on a given local node. Required. |
oversamplingFactor |
|
0.5 |
A fraction of nClusters in each of nRounds of parallel K-Means++. |
nRounds |
|
5 |
The number of rounds for parallel K-Means++. |
firstIteration |
|
false |
Set to true if step2Local is called for the first time. |
outputForStep5Required |
|
false |
Set to true if step4Local is called on the last iteration of the Step 2 - Step 4 loop. |
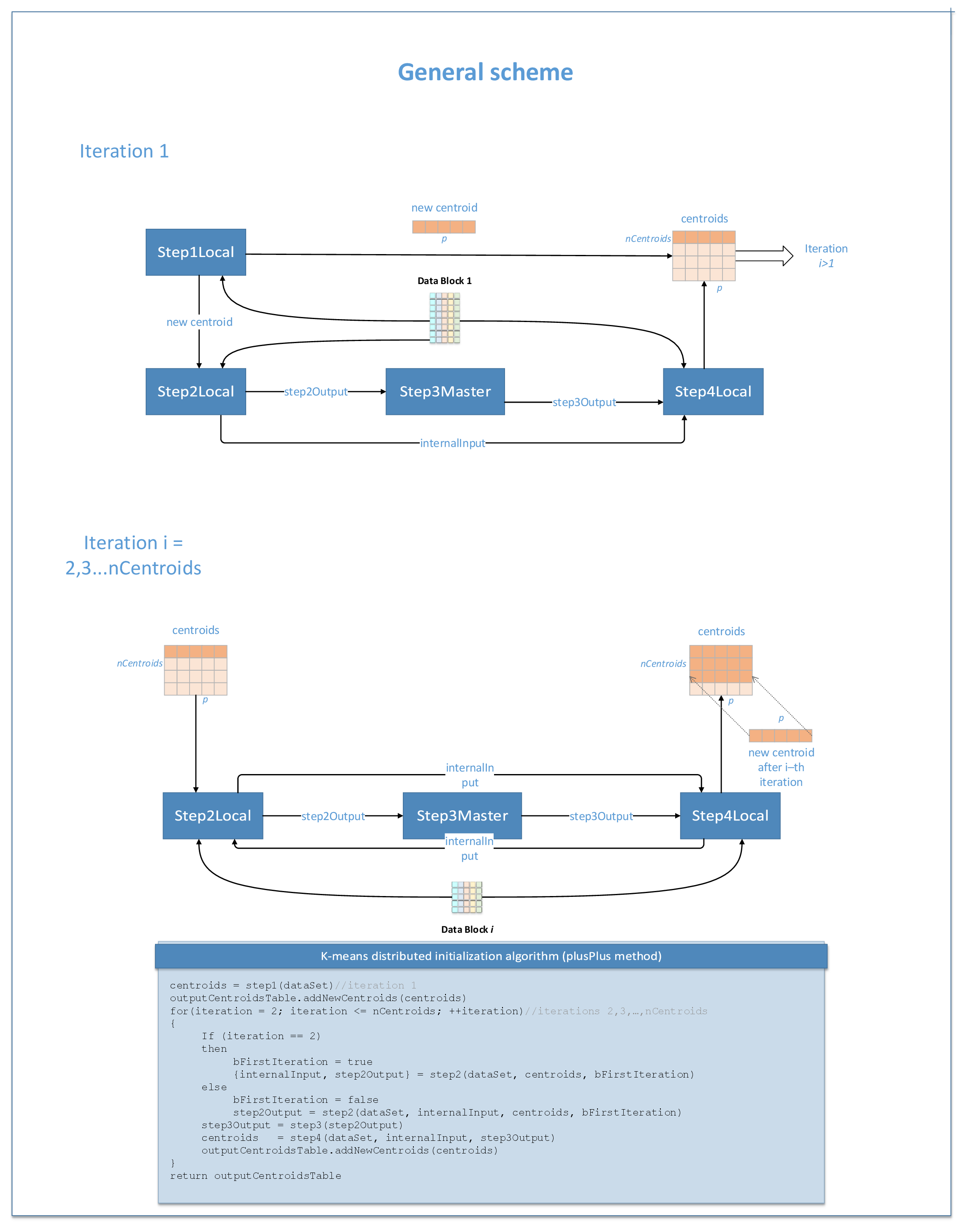
Centroid initialization for K-Means clustering follows the general schema described in Algorithms.
plusPlus methods

parrallelPlus methods

Step 1 - on Local Nodes (deterministic, random, plusPlus, and parallelPlus methods)
plusPlus methods

parrallelPlus methods

In this step, centroid initialization for K-Means clustering accepts the input described below. Pass the Input ID as a parameter to the methods that provide input for your algorithm. For more details, see Algorithms.
Input ID |
Input |
---|---|
data |
Pointer to the
NOTE:
While the input for defaultDense, randomDense, plusPlusDense, and parallelPlusDense methods can be an object of any class derived from NumericTable, the input for deterministicCSR, randomCSR, plusPlusCSR, and parallelPlusCSR methods can only be an object of the CSRNumericTable class.
|
In this step, centroid initialization for K-Means clustering calculates the results described below. Pass the Result ID as a parameter to the methods that access the results of your algorithm. For more details, see Algorithms.
Result ID |
Result |
---|---|
partialCentroids |
Pointer to the
NOTE:
By default, this result is an object of the HomogenNumericTable class, but you can define the result as an object of any class derived from NumericTable except PackedTriangularMatrix, PackedSymmetricMatrix, and CSRNumericTable.
|
Step 2 - on Master Node (deterministic and random methods)
This step is applicable for deterministic and random methods only. Centroid initialization for K-Means clustering accepts the input from each local node described below. Pass the Input ID as a parameter to the methods that provide input for your algorithm. For more details, see Algorithms.
Input ID |
Input |
---|---|
partialResuts |
A collection that contains results computed in Step 1 on local nodes (two numeric tables from each local node). |
In this step, centroid initialization for K-Means clustering calculates the results described below. Pass the Result ID as a parameter to the methods that access the results of your algorithm. For more details, see Algorithms.
Result ID |
Result |
---|---|
centroids |
Pointer to the
NOTE:
By default, this result is an object of the HomogenNumericTable class, but you can define the result as an object of any class derived from NumericTable except PackedTriangularMatrix, PackedSymmetricMatrix, and CSRNumericTable.
|
Step 2 - on Local Nodes (plusPlus and parallelPlus methods)
plusPlus methods

parrallelPlus methods

This step is applicable for plusPlus and parallelPlus methods only. Centroid initialization for K-Means clustering accepts the input from each local node described below. Pass the Input ID as a parameter to the methods that provide input for your algorithm. For more details, see Algorithms.
Input ID |
Input |
---|---|
data |
Pointer to the
NOTE:
While the input for defaultDense, randomDense, plusPlusDense, and parallelPlusDense methods can be an object of any class derived from NumericTable, the input for deterministicCSR, randomCSR, plusPlusCSR, and parallelPlusCSR methods can only be an object of the CSRNumericTable class.
|
inputOfStep2 |
Pointer to the The value of m is defined by the method and iteration of the algorithm:
This input can be an object of any class derived from NumericTable, except CSRNumericTable, PackedTriangularMatrix, and PackedSymmetricMatrix. |
internalInput |
Pointer to the DataCollection object with the internal data of the distributed algorithm used by its local nodes in Step 2 and Step 4. The DataCollection is created in Step 2 when firstIteration is set to true, and then the DataCollection should be set from the partial result as an input for next local steps (Step 2 and Step 4). |
In this step, centroid initialization for K-Means clustering calculates the results described below. Pass the Result ID as a parameter to the methods that access the results of your algorithm. For more details, see Algorithms.
Result ID |
Result |
---|---|
outputOfStep2ForStep3 |
Pointer to the |
outputOfStep2ForStep5 |
Applicable for parallelPlus methods only and calculated when outputForStep5Required is set to true. Pointer to the |
Step 3 - on Master Node (plusPlus and parallelPlus methods)
plusPlus methods

parrallelPlus methods

This step is applicable for plusPlus and parallelPlus methods only. Centroid initialization for K-Means clustering accepts the input from each local node described below. Pass the Input ID as a parameter to the methods that provide input for your algorithm. For more details, see Algorithms.
Input ID |
Input |
---|---|
inputOfStep3FromStep2 |
A key-value data collection that maps parts of the accumulated error to the local nodes: i-th element of this collection is a numeric table that contains overall error accumulated on the i-th node. |
In this step, centroid initialization for K-Means clustering calculates the results described below. Pass the Result ID as a parameter to the methods that access the results of your algorithm. For more details, see Algorithms.
Result ID |
Result |
---|---|
outputOfStep3ForStep4 |
A key-value data collection that maps the input from Step 4 to local nodes: i-th element of this collection is a numeric table that contains the input from Step 4 on the i-th node. Note that Step 3 may produce no input for Step 4 on some local nodes, which means the collection may not contain the i-th node entry. The single element of this numeric table This value defines the probability to sample a new centroid on the i-th node. |
outputOfStep3ForStep5 |
Applicable for parallelPlus methods only. Pointer to the service data to be used in Step 5. |
Step 4 - on Local Nodes (plusPlus and parallelPlus methods)
plusPlus methods

parrallelPlus methods

This step is applicable for plusPlus and parallelPlus methods only. Centroid initialization for K-Means clustering accepts the input from each local node described below. Pass the Input ID as a parameter to the methods that provide input for your algorithm. For more details, see Algorithms.
Input ID |
Input |
---|---|
data |
Pointer to the
NOTE:
While the input for defaultDense, randomDense, plusPlusDense, and parallelPlusDense methods can be an object of any class derived from NumericTable, the input for deterministicCSR, randomCSR, plusPlusCSR, and parallelPlusCSR methods can only be an object of the CSRNumericTable class.
|
inputOfStep4FromStep3 |
Pointer to the The value of m is defined by the method of the algorithm:
This input can be an object of any class derived from NumericTable, except CSRNumericTable, PackedTriangularMatrix, and PackedSymmetricMatrix. |
internalInput |
Pointer to the DataCollection object with the internal data of the distributed algorithm used by its local nodes in Step 2 and Step 4. The DataCollection is created in Step 2 when firstIteration is set to true, and then the DataCollection should be set from the partial result as the input for next local steps (Step 2 and Step 4). |
In this step, centroid initialization for K-Means clustering calculates the results described below. Pass the Result ID as a parameter to the methods that access the results of your algorithm. For more details, see Algorithms.
Result ID |
Result |
---|---|
outputOfStep4 |
Pointer to the
NOTE:
By default, this result is an object of the HomogenNumericTable class, but you can define the result as an object of any class derived from NumericTable except CSRNumericTable, PackedTriangularMatrix, and PackedSymmetricMatrix.
|
Step 5 - on Master Node (parallelPlus methods)

This step is applicable for parallelPlus methods only. Centroid initialization for K-Means clustering accepts the input from each local node described below. Pass the Input ID as a parameter to the methods that provide input for your algorithm. For more details, see Algorithms.
Input ID |
Input |
---|---|
inputCentroids |
A data collection with the centroids calculated in Step 1 or Step 4. Each item in the collection is the pointer to parallelPlus method: Each numeric table can be an object of any class derived from NumericTable, except CSRNumericTable, PackedTriangularMatrix, and PackedSymmetricMatrix. |
inputOfStep5FromStep2 |
A data collection with the items calculated in Step 2 on local nodes. For a detailed definition, see outputOfStep2ForStep5 above. |
inputOfStep5FromStep3 |
Pointer to the service data generated as the output of Step 3 on master node. For a detailed definition, see outputOfStep3ForStep5 above. |
In this step, centroid initialization for K-Means clustering calculates the results described below. Pass the Result ID as a parameter to the methods that access the results of your algorithm. For more details, see Algorithms.
Result ID |
Result |
---|---|
centroids |
Pointer to the
NOTE:
By default, this result is an object of the HomogenNumericTable class, but you can define the result as an object of any class derived from NumericTable except PackedTriangularMatrix, PackedSymmetricMatrix, and CSRNumericTable.
|