1. Overview of the Power and Thermal Analyzer
2. Estimating Power Consumption with the Power and Thermal Analyzer
3. Power and Thermal Analyzer (PTA) Graphical User Interface
4. Power and Thermal Analyzer Resource Types
5. Command Line Options and Scripting
6. Factors Affecting the Accuracy of the Power and Thermal Analyzer
7. Document Revision History for the Power and Thermal Analyzer User Guide
A. Measuring Static Power
B. Tcl Command Reference
3.1. PTA - Device Selector Dialog Box
3.2. PTA - Primary GUI Components
3.3. PTA - Hierarchical Design Editor
3.4. PTA - Using Design Hierarchies in the Power and Thermal Analyzer
3.5. PTA - Entering Hierarchy Information Into the PTA
3.6. PTA - Current Drawn per Supply Tab
3.7. PTA - Temperature and Cooling Tab
3.8. PTA - Resource Utilization Panel
3.9. PTA - Register Dynamic Power in Agilex Devices
3.10. PTA - Input Fields
3.11. PTA - Data Entry Error Messages
3.12. PTA - Search Features
3.13. PTA - Filtered Searches
3.14. PTA - Using the Tcl Console to Perform Searches
4.1. PTA - Power Summary
4.2. PTA - Root Entry
4.3. PTA - Instance
4.4. PTA - Logic Resource Type
4.5. PTA - RAM Resource Type
4.6. PTA - DSP Resource Type
4.7. PTA - Clock Resource Type
4.8. PTA - PLL Resource Type
4.9. PTA - I/O Resource Type
4.10. PTA - Transceiver Resource Type
4.11. PTA - Crypto Resource Type
4.12. PTA - NOC Resource Type
4.13. PTA - HBM Resource Type
B.1. add
B.2. copy
B.3. delete
B.4. edit
B.5. export_design_file
B.6. find_instances
B.7. get_available_ips
B.8. get_available_resource_types
B.9. get_available_values
B.10. get_first_error
B.11. get_properties
B.12. get_report
B.13. get_report_names
B.14. get_results
B.15. get_value
B.16. import_design_file
B.17. move
B.18. open_design_file
B.19. pta::get_active_design
B.20. pta::get_defaults
B.21. pta::get_designs
B.22. pta::locate
B.23. pta::set_active_design
B.24. pta::set_family
B.25. recalculate_power
B.26. redo
B.27. save
B.28. set_device
B.29. set_view
B.30. undo
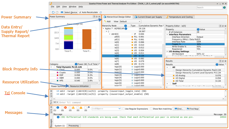
3.2. PTA - Primary GUI Components
The Power and Thermal Analyzer (PTA) GUI is divided into the following major areas for entering power data about your design and viewing PTA results.
Figure 14. PTA Graphical User Interface (GUI)

Power Summary
The Power Summary window has two tabs:
- Power Summary: Shows the total calculated power consumption of various types of resources, based on the current values that you specify.
- Resource Utilization: Reports the percentage utilization of each of the resources listed for the selected part.
Data Entry/Supply Report/Thermal Report
There are three tabs available:
- Hierarchy Design Entry – You enter values for the parameters that impact power calculation in the data entry area. The data entry area is organized by hierarchical level, with resource types listed separately per level.
- Current Drawn per Supply – Reports the per-rail currents that the PTA calculates.
- Temperature and Cooling – Displays thermal power and thermal analysis information.
Results
Reports the calculated power for the selected instance:
- All – The calculated power of all resources at that instance level, and all levels below.
- Self – The calculated power of all resources at that instance level.
- Children – The calculated power of all resources below the selected level.
To expand a section and view the detailed data, click the arrow beside the section name:

The block property info can also be obtained using the get_results: Tcl command:

Tcl Console
Lists all Tcl commands that have been executed and includes an entry box for executing Tcl commands on the fly.
Messages
Lists all messages output by the PTA. Allows for filtering on type of message (info, error, critical warning, and warning messages).
Not all dockable windows may be visible by default. You can change which of the dockable windows are visible using the View menu.