1. Agilex™ 5 Embedded Memory Overview
2. Agilex™ 5 Embedded Memory Architecture and Features
3. Agilex™ 5 Embedded Memory Design Considerations
4. Agilex™ 5 Embedded Memory IP References
5. Agilex™ 5 Embedded Memory Debugging
6. Embedded Memory User Guide: Agilex™ 5 FPGAs and SoCs Archives
7. Document Revision History for the Embedded Memory User Guide: Agilex™ 5 FPGAs and SoCs
2.1. Byte Enable in Agilex™ 5 Embedded Memory Blocks
2.2. Address Hold Support
2.3. Asynchronous Clear and Synchronous Clear
2.4. Memory Blocks Error Correction Code (ECC) Support
2.5. Agilex™ 5 Embedded Memory Clocking Modes
2.6. Agilex™ 5 Embedded Memory Configurations
2.7. Force-to-Zero
2.8. Coherent Read Memory
2.9. Freeze Logic
2.10. True Dual Port Dual Clock Emulator
2.11. Initial Value of Read and Write Address Registers
2.12. Automatic Timing/Power Optimization Feature in M20K Blocks
3.1. Consider the Memory Block Selection
3.2. Consider the Concurrent Write Behavior
3.3. Read-During-Write (RDW)
3.4. Consider Power-Up State and Memory Initialization
3.5. Reduce Power Consumption
3.6. Avoid Providing Non-Deterministic Input
3.7. Avoid Changing Clock Signals and Other Control Signals Simultaneously
3.8. Advanced Settings in Quartus® Prime Software for Memory
3.9. Consider the Memory Depth Setting
3.10. Consider Registering the Memory Output
4.1.4.1. RAM: 1-PORT FPGA IP Parameters
4.1.4.2. RAM: 2-PORT FPGA IP Parameters
4.1.4.3. RAM: 4-PORT FPGA IP Parameters
4.1.4.4. ROM: 1-PORT FPGA IP Parameters
4.1.4.5. ROM: 2-PORT FPGA IP Parameters
4.1.4.6. RAM and ROM Parameter Settings
4.1.4.7. Changing Parameter Settings Manually
4.1.4.8. RAM and ROM Interface Signals
4.2.5.1. FIFO Functional Timing Requirements
4.2.5.2. SCFIFO ALMOST_EMPTY Functional Timing
4.2.5.3. FIFO Output Status Flag and Latency
4.2.5.4. FIFO Metastability Protection and Related Options
4.2.5.5. FIFO Synchronous Clear and Asynchronous Clear Effect
4.2.5.6. SCFIFO and DCFIFO Show-Ahead Mode
4.2.5.7. Different Input and Output Width
4.2.5.8. DCFIFO Timing Constraint Setting
4.2.5.9. Gray-Code Counter Transfer at the Clock Domain Crossing
4.2.5.10. Guidelines for Embedded Memory ECC Feature
4.2.5.11. Reset Scheme
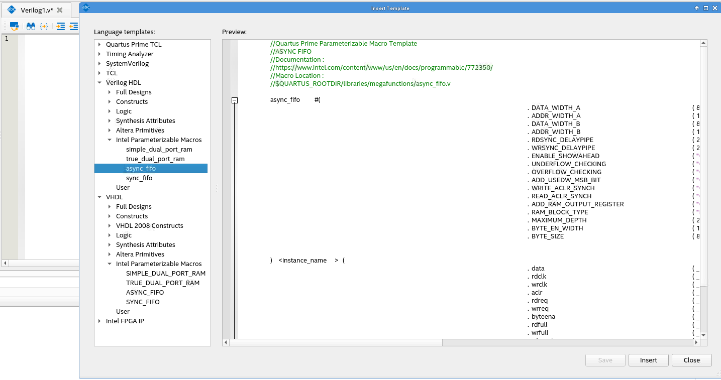
4.2.3.2.4. HDL Code from Parameterizable Macros Template
Alternatively, you can utilize the Verilog HDL or VHDL code from the Parameterizable Macros template.
- Right-click the HDL file and select Insert Template.
- In the Insert Template window, navigate to Verilog HDL or VHDL, and expand Intel Parameterizable Macros.
- Select from the available templates and click Insert.
- sync_fifo—for SCFIFO
- async_fifo—for DCFIFO or DCFIFO_MIXED_WIDTHS
Figure 32. Inserting a Parameterizable Macro Template
Related Information