Add Clock, Reset, and Avalon-MM components
Add Pre-Built Systems and Memory Test Microcore Components
Export Signals, Set Base Address Assignments, and Connect Memory Tester Interface Components
Resolve Interface Requirements and Value Mismatches
Replace the memory_tester_subsystem Generic Component
Synchronize IP Results
Add a Processor Subsystem to the Top-Level
Using subsystems helps maintain design hierarchy. You can add a subsystem in Platform Designer and easily implement it.
- Right-click in the System Contents tab and click Add New Subsystem to Current System.
Figure 5. Add a New Subsystem to the Current System
- In the Confirm New System Filename dialog box, click the sysA subsystem and rename it by typing cpu_subsystem.qsys.
- Click OK.
Figure 6. Confirm New System Filename Dialog Box
- To rename the instance from sysA_0 to cpu_subsystem, right-click the name of the new subsystem in System Contents and click Rename. Type cpu_subsystem.
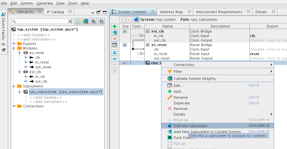
- To implement the cpu_subsystem component, right-click the name and click Drill into Subsystem. Alternatively, you can double-click cpu_subsystem in the Subsystems folder in the Hierarchy list.
Figure 7. Drill into Subsystem Command to Modify a New Subsystem
This opens cpu_subsystem.qsys as a new Platform Designer project where you can add components.