Intel® Quartus® Prime Pro Edition User Guide: Getting Started
ID
683463
Date
3/28/2022
Public
A newer version of this document is available. Customers should click here to go to the newest version.
2.1. Viewing Basic Project Information
2.2. Intel® Quartus® Prime Project Contents
2.3. Managing Project Settings
2.4. Managing Logic Design Files
2.5. Managing Timing Constraints
2.6. Integrating Other EDA Tools
2.7. Exporting Compilation Results
2.8. Migrating Projects Across Operating Systems
2.9. Archiving Projects
2.10. Command-Line Interface
2.11. Managing Projects Revision History
2.7.1. Exporting a Version-Compatible Compilation Database
2.7.2. Importing a Version-Compatible Compilation Database
2.7.3. Creating a Design Partition
2.7.4. Exporting a Design Partition
2.7.5. Reusing a Design Partition
2.7.6. Viewing Quartus Database File Information
2.7.7. Clearing Compilation Results
3.1. Design Planning
3.2. Create a Design Specification and Test Plan
3.3. Plan for the Target Device
3.4. Plan for Intellectual Property Cores
3.5. Plan for Standard Interfaces
3.6. Plan for Device Programming
3.7. Plan for Device Power Consumption
3.8. Plan for Interface I/O Pins
3.9. Plan for other EDA Tools
3.10. Plan for On-Chip Debugging Tools
3.11. Plan HDL Coding Styles
3.12. Plan for Hierarchical and Team-Based Designs
3.13. Design Planning Revision History
4.1. IP Catalog and Parameter Editor
4.2. Installing and Licensing Intel® FPGA IP Cores
4.3. IP General Settings
4.4. Adding IP to IP Catalog
4.5. Best Practices for Intel® FPGA IP
4.6. Specifying the IP Core Parameters and Options ( Intel® Quartus® Prime Pro Edition)
4.7. Modifying an IP Variation
4.8. Upgrading IP Cores
4.9. Simulating Intel® FPGA IP Cores
4.10. Simulating Platform Designer Systems
4.11. Synthesizing IP Cores in Other EDA Tools
4.12. Instantiating IP Cores in HDL
4.13. Support for the IEEE 1735 Encryption Standard
4.14. Introduction to Intel FPGA IP Cores Revision History
5.2.1. Modify Entity Name Assignments
5.2.2. Resolve Timing Constraint Entity Names
5.2.3. Verify Generated Node Name Assignments
5.2.4. Replace Logic Lock (Standard) Regions
5.2.5. Modify Signal Tap Logic Analyzer Files
5.2.6. Remove References to .qip Files
5.2.7. Remove Unsupported Feature Assignments
5.4.1. Verify Verilog Compilation Unit
5.4.2. Update Entity Auto-Discovery
5.4.3. Ensure Distinct VHDL Namespace for Each Library
5.4.4. Remove Unsupported Parameter Passing
5.4.5. Remove Unsized Constant from WYSIWYG Instantiation
5.4.6. Remove Non-Standard Pragmas
5.4.7. Declare Objects Before Initial Values
5.4.8. Confine SystemVerilog Features to SystemVerilog Files
5.4.9. Avoid Assignment Mixing in Always Blocks
5.4.10. Avoid Unconnected, Non-Existent Ports
5.4.11. Avoid Illegal Parameter Ranges
5.4.12. Update Verilog HDL and VHDL Type Mapping
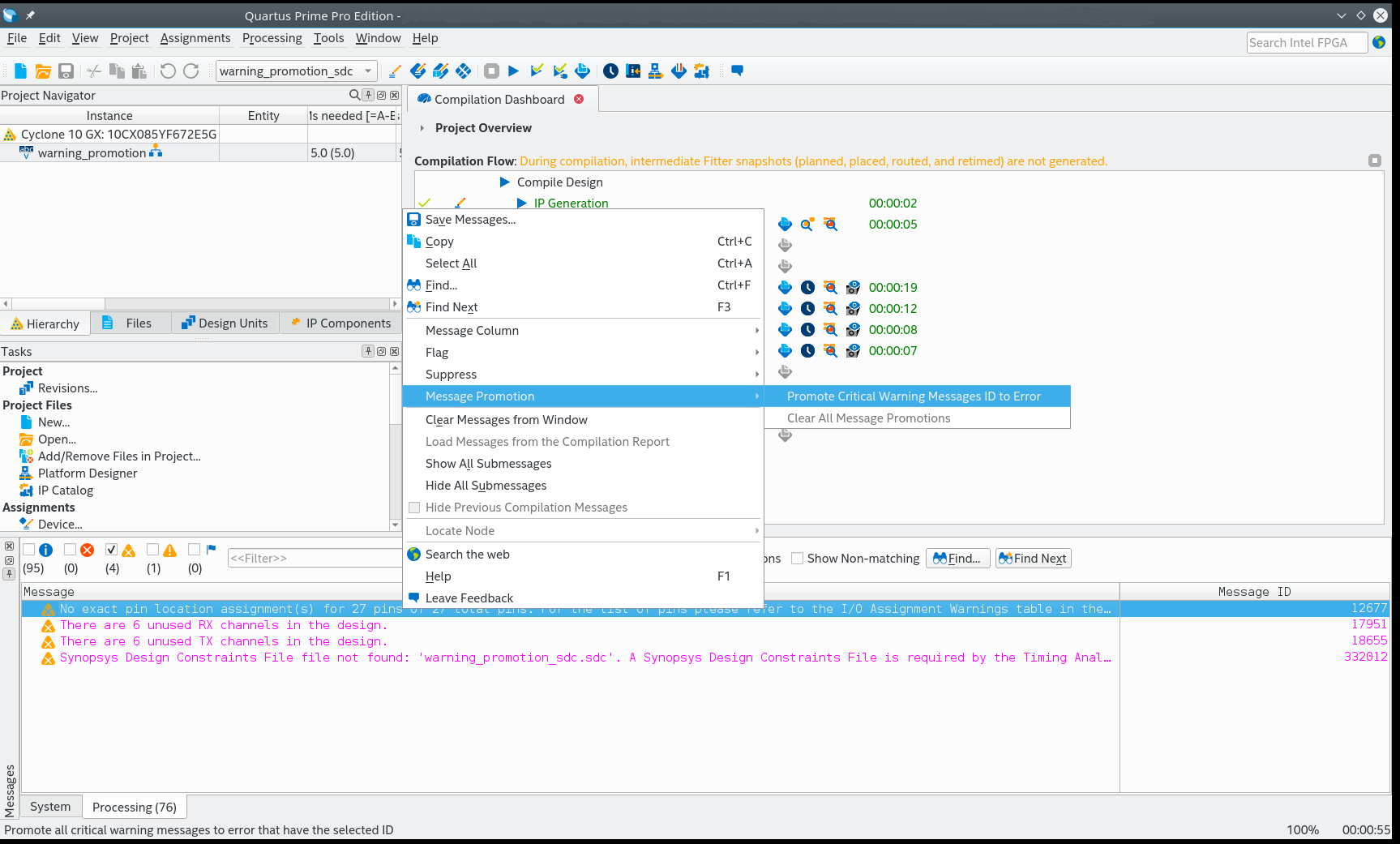
2.1.3.3. Promoting Critical Warnings to Errors
You can promote critical warnings to errors so that the compilation flow halts on receiving the critical warnings as it does with an errors. All critical warnings are supported.
You can only promote the message IDs on open projects.
- In the Message dialog box, right-click on the critical warning you want to promote to an error.
Figure 13. Messages
- Click Message Promotion > Promote Critical Message ID to Error
The software now treats the critical warning as an error.
- To clear all promotions, click Message Promotion > Clear All Message Promotions
- Alternatively, manually promote or demote a critical warning in the .qsf. For example:
set_global_assignment -name PROMOTE_WARNING_TO_ERROR 12677