1. Agilex™ 7 Embedded Memory Overview
2. Agilex™ 7 Embedded Memory Architecture and Features
3. Agilex™ 7 Embedded Memory Design Considerations
4. Agilex™ 7 Embedded Memory IP References
5. Agilex™ 7 Embedded Memory Debugging
6. Agilex™ 7 Embedded Memory User Guide Archives
7. Document Revision History for the Agilex™ 7 Embedded Memory User Guide
2.1. Fabric Network-On-Chip (NoC) in Agilex™ 7 M-Series M20K Blocks
2.2. Byte Enable in Agilex™ 7 Embedded Memory Blocks
2.3. Address Clock Enable Support
2.4. Asynchronous Clear and Synchronous Clear
2.5. Memory Blocks Error Correction Code (ECC) Support
2.6. Agilex™ 7 Embedded Memory Clocking Modes
2.7. Agilex™ 7 Embedded Memory Configurations
2.8. Force-to-Zero
2.9. Coherent Read Memory
2.10. Freeze Logic
2.11. True Dual Port Dual Clock Emulator
2.12. Initial Value of Read and Write Address Registers
2.13. Timing/Power Optimization Feature in M20K Blocks
2.14. Agilex™ 7 Supported Embedded Memory IPs
3.1. Consider the Memory Block Selection
3.2. Consider the Concurrent Read Behavior
3.3. Read-During-Write (RDW)
3.4. Consider Power-Up State and Memory Initialization
3.5. Reduce Power Consumption
3.6. Avoid Providing Non-Deterministic Input
3.7. Avoid Changing Clock Signals and Other Control Signals Simultaneously
3.8. Advanced Settings in Quartus® Prime Software for Memory
3.9. Consider the Memory Depth Setting
3.10. M20K Embedded Memory Block Input Clock Quality Requirement
3.11. Consider Registering the Memory Output
4.1.1. Release Information for RAM and ROM IPs
4.1.2. RAM: 1-PORT FPGA IP Parameters
4.1.3. RAM: 2-PORT FPGA IP Parameters
4.1.4. RAM: 4-PORT FPGA IP Parameters
4.1.5. ROM: 1-PORT FPGA IP Parameters
4.1.6. ROM: 2-PORT FPGA IP Parameters
4.1.7. Changing Parameter Settings Manually
4.1.8. RAM and ROM Interface Signals
4.3.1. Release Information for FIFO IP
4.3.2. Configuration Methods
4.3.3. Specifications
4.3.4. FIFO Functional Timing Requirements
4.3.5. SCFIFO ALMOST_EMPTY Functional Timing
4.3.6. FIFO Output Status Flag and Latency
4.3.7. FIFO Metastability Protection and Related Options
4.3.8. FIFO Synchronous Clear and Asynchronous Clear Effect
4.3.9. SCFIFO and DCFIFO Show-Ahead Mode
4.3.10. Different Input and Output Width
4.3.11. DCFIFO Timing Constraint Setting
4.3.12. Coding Example for Manual Instantiation
4.3.13. Gray-Code Counter Transfer at the Clock Domain Crossing
4.3.14. Guidelines for Embedded Memory ECC Feature
4.3.15. FIFO IP Parameters
4.3.16. Reset Scheme
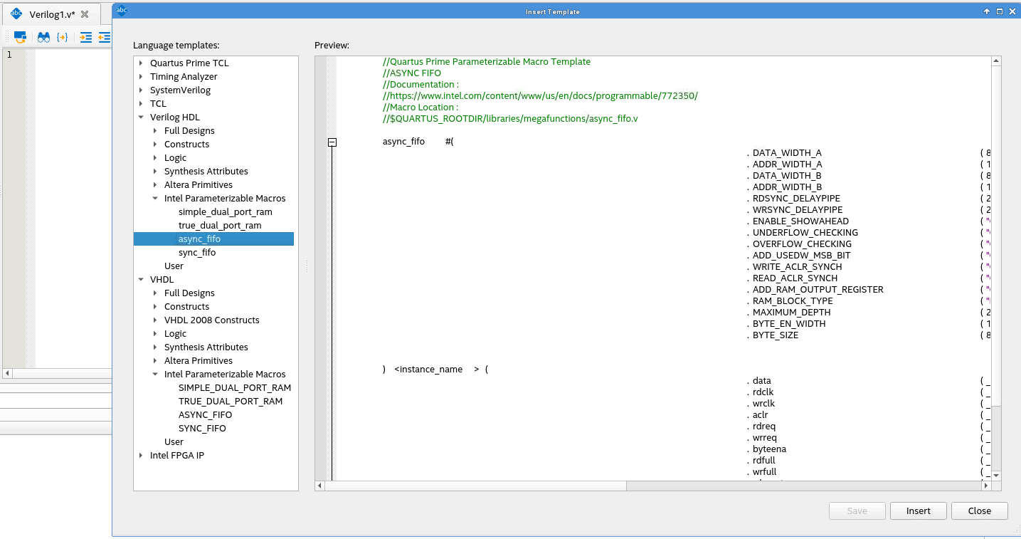
4.3.3.4. HDL Code from Parameterizable Macros Template
Alternatively, you can utilize the Verilog HDL or VHDL code from the Parameterizable Macros template.
- Right-click the HDL file and select Insert Template.
- In the Insert Template window, navigate to Verilog HDL or VHDL, and expand Intel Parameterizable Macros.
- Select from the available templates and click Insert.
Figure 34. Inserting a Parameterizable Macro Template