A newer version of this document is available. Customers should click here to go to the newest version.
1. Intel Agilex® 7 Embedded Memory Overview
2. Intel Agilex® 7 Embedded Memory Architecture and Features
3. Intel Agilex® 7 Embedded Memory Design Considerations
4. Intel Agilex® 7 Embedded Memory IP References
5. Intel Agilex® 7 Embedded Memory Debugging
6. Intel Agilex® 7 Embedded Memory User Guide Archives
7. Document Revision History for the Intel Agilex® 7 Embedded Memory User Guide
2.1. Fabric Network-On-Chip (NoC) in Intel Agilex® 7 M-Series M20K Blocks
2.2. Byte Enable in Intel Agilex® 7 Embedded Memory Blocks
2.3. Address Clock Enable Support
2.4. Asynchronous Clear and Synchronous Clear
2.5. Memory Blocks Error Correction Code (ECC) Support
2.6. Intel Agilex® 7 Embedded Memory Clocking Modes
2.7. Intel Agilex® 7 Embedded Memory Configurations
2.8. Force-to-Zero
2.9. Coherent Read Memory
2.10. Freeze Logic
2.11. True Dual Port Dual Clock Emulator
2.12. Initial Value of Read and Write Address Registers
2.13. Timing/Power Optimization Feature in M20K Blocks
2.14. Intel Agilex® 7 Supported Embedded Memory IPs
3.1. Consider the Memory Block Selection
3.2. Consider the Concurrent Read Behavior
3.3. Customize Read-During-Write Behavior
3.4. Consider Power-Up State and Memory Initialization
3.5. Reduce Power Consumption
3.6. Avoid Providing Non-Deterministic Input
3.7. Avoid Changing Clock Signals and Other Control Signals Simultaneously
3.8. Advanced Settings in Intel® Quartus® Prime Software for Memory
3.9. Consider the Memory Depth Setting
3.10. Consider Registering the Memory Output
4.1.1. Release Information for RAM and ROM Intel® FPGA IPs
4.1.2. RAM: 1-PORT Intel® FPGA IP Parameters
4.1.3. RAM: 2-PORT Intel® FPGA IP Parameters
4.1.4. RAM: 4-PORT Intel® FPGA IP Parameters
4.1.5. ROM: 1-PORT Intel® FPGA IP Parameters
4.1.6. ROM: 2-PORT Intel® FPGA IP Parameters
4.1.7. Changing Parameter Settings Manually
4.1.8. RAM and ROM Interface Signals
4.3.1. Release Information for FIFO Intel® FPGA IP
4.3.2. Configuration Methods
4.3.3. Specifications
4.3.4. FIFO Functional Timing Requirements
4.3.5. SCFIFO ALMOST_EMPTY Functional Timing
4.3.6. FIFO Output Status Flag and Latency
4.3.7. FIFO Metastability Protection and Related Options
4.3.8. FIFO Synchronous Clear and Asynchronous Clear Effect
4.3.9. SCFIFO and DCFIFO Show-Ahead Mode
4.3.10. Different Input and Output Width
4.3.11. DCFIFO Timing Constraint Setting
4.3.12. Coding Example for Manual Instantiation
4.3.13. Design Example
4.3.14. Gray-Code Counter Transfer at the Clock Domain Crossing
4.3.15. Guidelines for Embedded Memory ECC Feature
4.3.16. FIFO Intel® FPGA IP Parameters
4.3.17. Reset Scheme
4.4.1. Release Information for Shift Register (RAM-based) Intel® FPGA IP
4.4.2. Shift Register (RAM-based) Intel® FPGA IP Features
4.4.3. Shift Register (RAM-based) Intel® FPGA IP General Description
4.4.4. Shift Register (RAM-based) Intel® FPGA IP Parameter Settings
4.4.5. Shift Register Ports and Parameters Setting
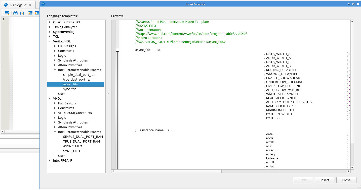
4.3.3.4. HDL Code from Parameterizable Macros Template
Alternatively, you can utilize the Verilog HDL or VHDL code from the Parameterizable Macros template.
- Right-click the HDL file and select Insert Template.
- In the Insert Template dialog box, select Verilog HDL or VHDL and select Intel Parameterizable Macros.
- Select from the available templates and click Insert.
Figure 33. Inserting a Parameterizable Macros Template
