1.1. Introduction
1.2. Bare Metal Overview
1.3. Prerequisites for the Bare Metal Development Environment
1.4. Bare Metal Compiler
1.5. Bare Metal Development Flow
1.6. Using DS-5 AE to Create and Manage Bare Metal Projects
1.7. Importing, Building and Debugging in a Make-Based Example
1.8. DS-5 ARM HWLIBs Project Derived from Make-Based Project
1.9. Minimal Preloader
1.10. Appendix: Troubleshooting
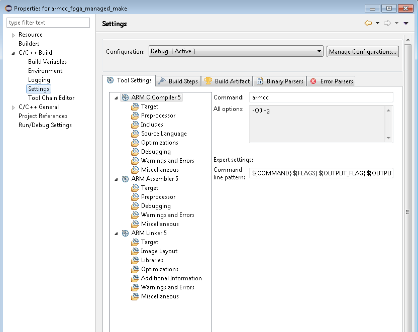
1.8.1.2. Configure Build Settings
Get ready to build.
Right-click on the project in DS-5’s Project Explorer window and select Properties then browse to C/C++ Build and select Settings.
Figure 55. ARMCC FPGA Managed Make Settings

Compiler, assembler and linker settings changes are necessary. Please follow the steps in the "ARM C Compiler Settings" section.