External Memory Interfaces (EMIF) IP Design Example User Guide: Agilex™ 5 FPGAs and SoCs
ID
817394
Date
7/07/2025
Public
1. About the External Memory Interfaces Agilex™ 5 FPGA IP
2. Design Example Quick Start Guide for External Memory Interfaces Agilex™ 5 FPGA IP
3. Design Example Description for External Memory Interfaces Agilex™ 5 FPGA IP
4. Document Revision History for External Memory Interfaces (EMIF) IP Design Example User Guide
2.1. Creating an EMIF Project
2.2. Generating and Configuring the EMIF IP
2.3. Configuring DQ Pin Swizzling
2.4. Generating the Synthesizable EMIF Design Example
2.5. Generating the EMIF Design Example for Simulation
2.6. Pin Placement for Agilex™ 5 EMIF IP
2.7. Compiling the Agilex™ 5 EMIF Design Example
2.8. Using the Design Example with the Test Engine IP
2.9. Generating the EMIF Design Example with the Performance Monitor
2.3.1. Example: DQ Pin Swizzling Within DQS Group for x32+ECC DDR4 Interface
2.3.2. Example: Byte Swizzling for x32 DDR4 Interface, Using a Memory Device of x8 Width
2.3.3. Combining Pin and Byte Swizzling
2.3.4. Example: Swizzling for x32 + ECC DDR4 Interface
2.3.5. Example: Swizzling for a 2-Channel x32 + ECC Interface
2.3.6. Example: Byte Swizzling for Lockstep Configuration
2.5. Generating the EMIF Design Example for Simulation
For the Agilex™ 5 development kit, it is sufficient to leave most of the Agilex™ 5 EMIF IP settings at their default values. To generate the design example for simulation, follow these steps:
- On the Example Designs tab, ensure that the Simulation box is set as True. Also choose the required Simulation HDL format, either Verilog or VHDL.
- Configure the EMIF IP and click File > Save to save the current setting into the user IP variation file (<user instance name>.ip).
- Click Generate Example Design in the upper-right corner of the window.
Figure 15. Generate Example Design
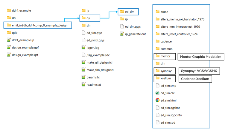
- Specify a directory for the EMIF design example and click OK. Successful generation of the EMIF design example creates multiple file sets for various supported simulators, under a sim/ed_sim directory.
Figure 16. Specifying a Directory
- Click File > Exit to exit the IP Parameter Editor Pro window. The system prompts, Recent changes have not been generated. Generate now? Click No to continue with the next flow.
Figure 17. Generated Simulation Design Example File Structure
Note: The External Memory Interfaces Agilex™ 5 FPGA IP currently supports only the VCS, ModelSim/QuestaSim, and Xcelium simulators.
Note:
If you don't select the Simulation or Synthesis checkbox, the destination directory contains only Platform Designer design files, which the Quartus® Prime software cannot compile directly, but which you can view or edit in the Platform Designer. In this situation you can run the following commands to generate synthesis and simulation file sets:
- To create an Quartus® Prime software-compilable project, run the
quartus_sh -t make_qii_design.tcl
script in the destination directory. - To create a simulation project, run the
quartus_sh -t make_sim_design.tcl
script in the destination directory.
Note: If you have generated a design example and then make changes to it in the parameter editor, you must regenerate the design example to see your changes implemented. The newly generated design example does not overwrite the existing design example files.
Note: For information on simulating the external memory interface IP, refer to Running Simulation .