Quartus® Prime Pro Edition User Guide: Debug Tools

ID 683819
Date 12/09/2025
Public
Document Table of Contents

7.3.1.1. Main View

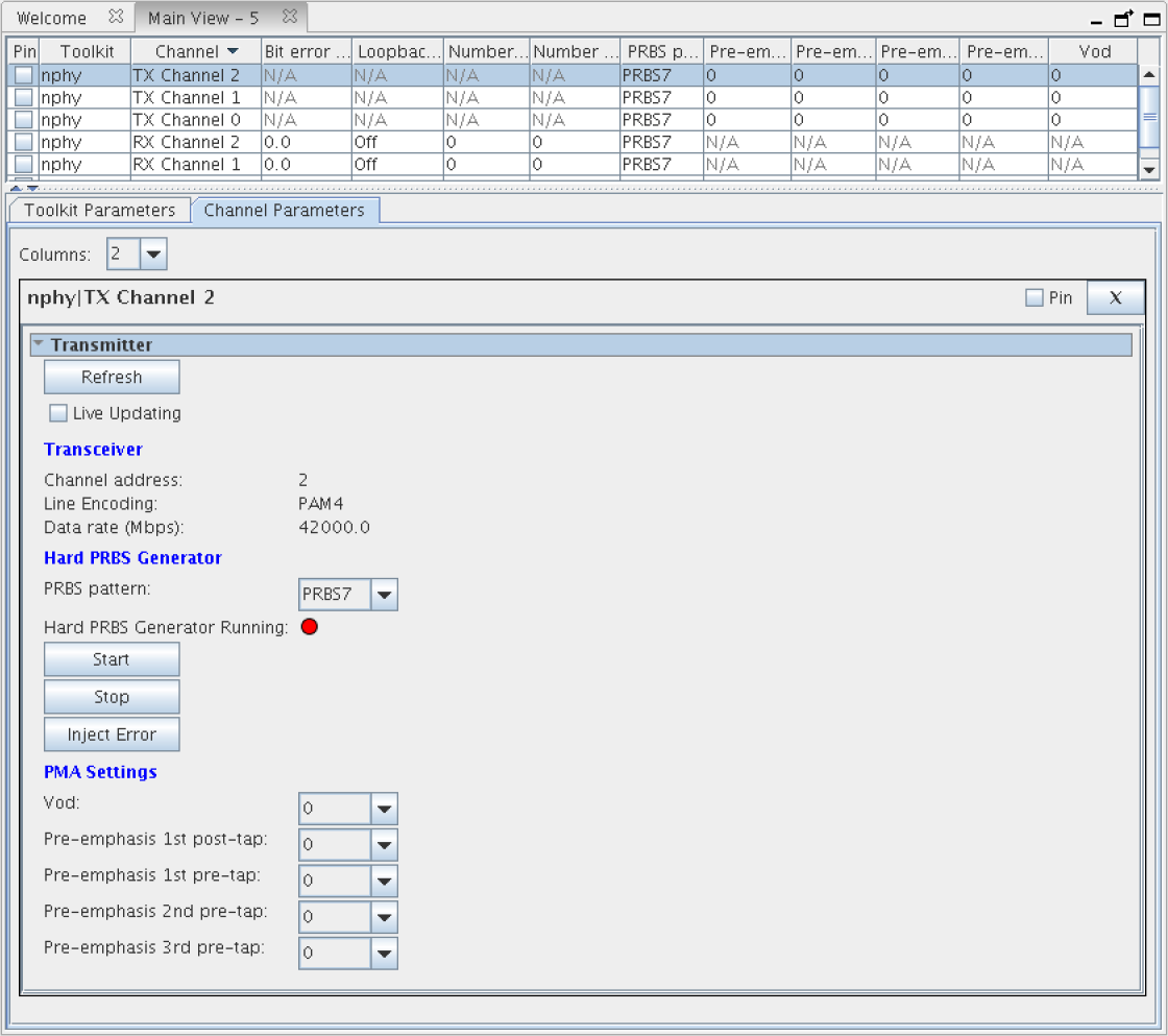
The Main View in System Console allows you to visualize certain parameter values of the IP that the toolkit targets. These parameter values can be static values from compile-time parameterization, or dynamic values read from the hardware (like reading from CSR registers) at run-time.

The Main View GUI controls allow you to control or configure the IP on the hardware.

Main View of the System Console

If you are using a toolkit, you can add or remove columns from the table in the Main View. Right-click on the table header and select Edit Columns in the right-click menu. The Select column headers dialog box is displayed where you can choose to include more columns, as shown in the following image:

Figure 116. Column Selection in the Main View Table

Parameters Pane

The Main View provides the Parameters pane that has two tabs, one for global parameters (those not associated with a given channel) and another for channel parameters (those associated with channels). The Channel Parameters tab is filled with per-channel parameter editors based on channel row selection in the Status Table, as System Console Toolkit Explorer shows.

Status Table Pane

The Status Table does not appear for toolkits that do not define channels. The Status Table allows you to view status information across all channels of a collection or a toolkit instance, as well as execute actions across multiple channels, as System Console Toolkit Explorer shows. You can execute bulk actions spanning multiple channels by selecting desired channels, and right-clicking and exploring the Actions sub-menu.

You can also use the Status Table to select which channel to display in the Parameters Pane. The channels you select in the Status Table are shown in the Parameters Pane. You can use the Pin setting for a channel to display the channel, regardless of the current selection in the Status Table.

If you develop your own toolkit, you can design the layout and GUI elements in the Main View using the Toolkit Tcl API. You can also define how each GUI element interacts with the hardware.