Intel Agilex® 7 F-Series and I-Series FPGA Memory Subsystem IP User Guide
                    
                        ID
                        789389
                    
                
                
                    Date
                    12/04/2023
                
                
                    Public
                
            A newer version of this document is available. Customers should click here to go to the newest version.
                
                    
                        1. About the Intel Agilex® 7 F-Series and I-Series FPGA Memory Subsystem IP
                    
                    
                
                    
                        2. Introduction to Memory Subsystem IP
                    
                    
                
                    
                        3. Memory Subsystem IP Architecture and Feature Description
                    
                    
                
                    
                        4. Memory Subsystem Features
                    
                    
                
                    
                        5. Memory Subsystem Interfaces and Signals
                    
                    
                
                    
                        6. Memory Subsystem User Operations
                    
                    
                
                    
                        7. Memory Subsystem Register Descriptions
                    
                    
                
                    
                        8. Parameterizing the Memory Subsystem IP
                    
                    
                
                    
                        9. Simulating a Design Example
                    
                    
                
                    
                    
                        10. Document Revision History for Intel Agilex® 7 F-Series and I-Series FPGA Memory Subsystem IP User Guide
                    
                
            
        
                                    
                                    
                                        
                                        
                                            5.3.1. TCAM AXI-ST Request Interface
                                        
                                        
                                    
                                        
                                        
                                            5.3.2. TCAM AXI-ST Response Interface
                                        
                                        
                                    
                                        
                                        
                                            5.3.3. TCAM AXI-Lite Interface
                                        
                                        
                                    
                                        
                                        
                                            5.3.4. BCAM AXI-ST Request Interface
                                        
                                        
                                    
                                        
                                        
                                            5.3.5. BCAM AXI-ST Response Interface
                                        
                                        
                                    
                                        
                                        
                                            5.3.6. BCAM AXI-Lite Interface
                                        
                                        
                                    
                                        
                                        
                                            5.3.7. MBL AXI-ST Request Interface
                                        
                                        
                                    
                                        
                                        
                                            5.3.8. MBL AXI-ST Response Interface
                                        
                                        
                                    
                                        
                                        
                                            5.3.9. MBL AXI-Lite Interface
                                        
                                        
                                    
                                
                            
                                    
                                    
                                        
                                        
                                            6.4.1. MBL Flush Operation
                                        
                                        
                                    
                                        
                                        
                                            6.4.2. MBL Insert Key Operation
                                        
                                        
                                    
                                        
                                        
                                            6.4.3. MBL Delete Key Operation
                                        
                                        
                                    
                                        
                                        
                                            6.4.4. MBL Lookup Operation Using Key
                                        
                                        
                                    
                                        
                                        
                                            6.4.5. MBL Modify Operation
                                        
                                        
                                    
                                        
                                        
                                            6.4.6. MBL Modify Result Using Handle Operation
                                        
                                        
                                    
                                        
                                        
                                            6.4.7. MBL Delete Key Using Handle Operation
                                        
                                        
                                    
                                        
                                        
                                            6.4.8. MBL Lookup Using Handle Operation
                                        
                                        
                                    
                                        
                                        
                                            6.4.9. MBL Insert Key if Not Present or Modify Result if Present Operation
                                        
                                        
                                    
                                        
                                        
                                            6.4.10. MBL Get Handle Operation
                                        
                                        
                                    
                                
                            
                                    
                                    
                                        
                                        
                                            7.2.1. Offset 0x0000 Version
                                        
                                        
                                    
                                        
                                        
                                            7.2.2. Offset 0x0004 Feature List
                                        
                                        
                                    
                                        
                                        
                                            7.2.3. Offset 0x0010 Memory Interfaces 0-7
                                        
                                        
                                    
                                        
                                        
                                            7.2.4. Offset 0x0014 Memory Interfaces 8-15
                                        
                                        
                                    
                                        
                                        
                                            7.2.5. Offset 0x0018 Memory Interfaces 16-23
                                        
                                        
                                    
                                        
                                        
                                            7.2.6. Offset 0x001C Memory Interfaces 24-31
                                        
                                        
                                    
                                        
                                        
                                            7.2.7. Offset 0x0020 Scratch Pad
                                        
                                        
                                    
                                        
                                        
                                            7.2.8. Offset 0x0030 Control Policy (Lower DWORD)
                                        
                                        
                                    
                                        
                                        
                                            7.2.9. Offset 0x0034 Control Policy (Upper DWORD)
                                        
                                        
                                    
                                        
                                        
                                            7.2.10. Offset 0x0038 Read Access Control Policy (Lower DWORD)
                                        
                                        
                                    
                                        
                                        
                                            7.2.11. Offset 0x003C Read Access Control Policy (Upper DWORD)
                                        
                                        
                                    
                                        
                                        
                                            7.2.12. Offset 0x0040 Write Access Control Policy (Lower DWORD)
                                        
                                        
                                    
                                        
                                        
                                            7.2.13. Offset 0x0044 Write Access Control Policy (Upper DWORD)
                                        
                                        
                                    
                                        
                                        
                                            7.2.14. Offset 0x0050 Memory Status Bitmask 0
                                        
                                        
                                    
                                        
                                        
                                            7.2.15. Offset 0x0054 Memory Status Bitmask 1
                                        
                                        
                                    
                                        
                                        
                                            7.2.16. Offset 0x0058 Memory Ready Status 0
                                        
                                        
                                    
                                        
                                        
                                            7.2.17. Offset 0x005C Memory Ready Status 1
                                        
                                        
                                    
                                        
                                        
                                            7.2.18. Offset 0x0060 Memory Error Status 0
                                        
                                        
                                    
                                        
                                        
                                            7.2.19. Offset 0x0064 Memory Error Status 1
                                        
                                        
                                    
                                
                            
                                                
                                                
                                                    
                                                    
                                                        7.3.2.1. Version
                                                    
                                                    
                                                
                                                    
                                                    
                                                        7.3.2.2. Feature List
                                                    
                                                    
                                                
                                                    
                                                    
                                                        7.3.2.3. Interface Attribute Parameters
                                                    
                                                    
                                                
                                                    
                                                    
                                                        7.3.2.4. Interface Attribute Parameters 1
                                                    
                                                    
                                                
                                                    
                                                    
                                                        7.3.2.5. Scratch Pad
                                                    
                                                    
                                                
                                                    
                                                    
                                                        7.3.2.6. General Control (GEN_CTRL)
                                                    
                                                    
                                                
                                                    
                                                    
                                                        7.3.2.7. Management Control (MGMT_CTRL)
                                                    
                                                    
                                                
                                                    
                                                    
                                                        7.3.2.8. Hash function_0 seed
                                                    
                                                    
                                                
                                                    
                                                    
                                                        7.3.2.9. Hash function_1 seed
                                                    
                                                    
                                                
                                                    
                                                    
                                                        7.3.2.10. Hash function_2 seed
                                                    
                                                    
                                                
                                                    
                                                    
                                                        7.3.2.11. Warning 0 (WARNING_0)
                                                    
                                                    
                                                
                                                    
                                                    
                                                        7.3.2.12. Fatal Error (FATAL_ERROR_0)
                                                    
                                                    
                                                
                                                    
                                                    
                                                        7.3.2.13. Monitor 0 (MON_)
                                                    
                                                    
                                                
                                                    
                                                    
                                                        7.3.2.14. Total Entries (TOTAL_ENTRIES)
                                                    
                                                    
                                                
                                                    
                                                    
                                                        7.3.2.15. Max. Rehouse Iterations (Max_Rehouse_Iterations)
                                                    
                                                    
                                                
                                                    
                                                    
                                                        7.3.2.16. Statistics Control (STATS_CTRL)
                                                    
                                                    
                                                
                                                    
                                                    
                                                        7.3.2.17. Active Table Entries (TABLE_ENTRIES)
                                                    
                                                    
                                                
                                                    
                                                    
                                                        7.3.2.18. Key_N
                                                    
                                                    
                                                
                                                    
                                                    
                                                        7.3.2.19. Result_N
                                                    
                                                    
                                                
                                            
                                        
                                    
                                    
                                        
                                        
                                            7.5.1. General MBL Registers
                                        
                                        
                                    
                                        
                                        
                                            7.5.2. Version
                                        
                                        
                                    
                                        
                                        
                                            7.5.3. Mbl_scratch
                                        
                                        
                                    
                                        
                                        
                                            7.5.4. Mbl_gen_ctrl
                                        
                                        
                                    
                                        
                                        
                                            7.5.5. Mbl_mgmt_ctrl
                                        
                                        
                                    
                                        
                                        
                                            7.5.6. Mbl_key_handle
                                        
                                        
                                    
                                        
                                        
                                            7.5.7. Mbl_nxt_handle_req
                                        
                                        
                                    
                                        
                                        
                                            7.5.8. Mbl_nxt_handle
                                        
                                        
                                    
                                        
                                        
                                            7.5.9. Mbl_warning_0
                                        
                                        
                                    
                                        
                                        
                                            7.5.10. Mbl_fatal_0
                                        
                                        
                                    
                                        
                                        
                                            7.5.11. Mbl_mon_0
                                        
                                        
                                    
                                        
                                        
                                            7.5.12. Mbl_total_entries
                                        
                                        
                                    
                                        
                                        
                                            7.5.13. Mbl_total_rehashes
                                        
                                        
                                    
                                        
                                        
                                            7.5.14. Mbl_max_used_bins
                                        
                                        
                                    
                                        
                                        
                                            7.5.15. Mbl_stats_ctrl
                                        
                                        
                                    
                                        
                                        
                                            7.5.16. Mbl_stats_result
                                        
                                        
                                    
                                        
                                        
                                            7.5.17. Mbl_max_lkup_latency
                                        
                                        
                                    
                                        
                                        
                                            7.5.18. Mbl_max_rehash_index
                                        
                                        
                                    
                                        
                                        
                                            7.5.19. Mbl_key
                                        
                                        
                                    
                                        
                                        
                                            7.5.20. Mbl_res
                                        
                                        
                                    
                                
                            
                                                
                                                
                                                    
                                                    
                                                        8.2.5.1. Parameterizing the External Memory Interface (EMIF) IP
                                                    
                                                    
                                                
                                                    
                                                    
                                                        8.2.5.2. Parameterizing the Memory-Specific Adapter
                                                    
                                                    
                                                
                                                    
                                                    
                                                        8.2.5.3. Parameterizing the Content-Addressable Memory (CAM) IP
                                                    
                                                    
                                                
                                                    
                                                    
                                                        8.2.5.4. Parameterizing the External Memory Interfaces Intel Calibration IP
                                                    
                                                    
                                                
                                                    
                                                    
                                                        8.2.5.5. Saving the IPs Within the Memory Subsystem
                                                    
                                                    
                                                
                                                    
                                                    
                                                        8.2.5.6. Propagation of Changes Across IPs within the Memory Subsystem IP
                                                    
                                                    
                                                
                                            
                                        4. Memory Subsystem Features
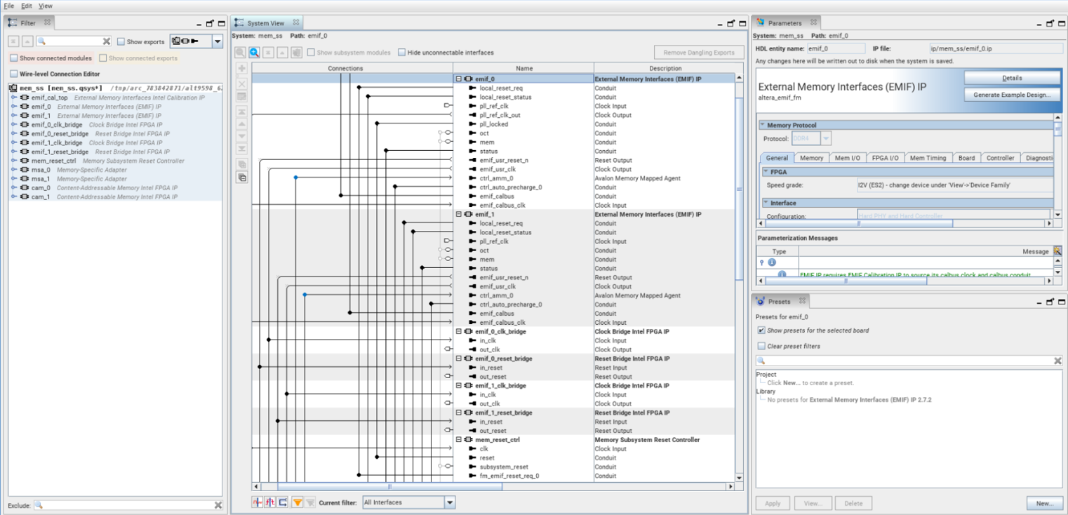
 Before configuring each IP within the memory subsystem, you must parametrize the high-level topology in the IP parameter editor, then click Generate IPs within Memory Subsystem, and finally click Dive into Packaged Subsystem.  
  
 
  The Platform Designer window then appears, where you can configure the features of each IP.
The following figure shows the Platform Designer window. Use the embedded parameter editor when selecting the desired IPs to parameterize.
    Figure 15. Memory Subsystem Platform Designer Window
     
      
 
     
   
 
    
 
    For more information on IP parametrization, refer to Parameterizing the Memory Subsystem IP.
The following topics describe the configurable features for the memory-specific adaptor, external memory interface, and lookup IPs.