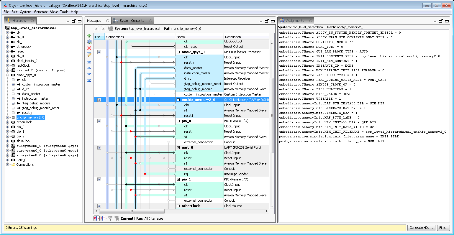
Assignments Tab (View Menu) (Platform Designer)

You open this tab in Platform Designer by clicking View > Assignments.

Allows you to view assignments for the selected module.